游戏宝手游网 | 手游库 | 手机版 | 网站地图
所在位置:首页 > 手机应用 > 美丽阿坝
美丽阿坝

美丽阿坝

无广告 安全 小编亲测

应用类型:资讯阅读 更新时间:2026-01-30 11:21
反馈

向往美好的生活

应用介绍

美丽阿坝是一款专注于阿坝州用户生活服务类的手机软件,主要介绍阿坝州旅游景点、人文风情、新闻资讯、爆料身边事等,用户可以尽情的查看当地的资讯内容,支持汉语与藏文两种模式,可以自由的切换,汇聚了中心报纸、电视、广播不同平台收集来的信息。

美丽阿坝手机客户端使用说明

1、专题

【舞动阿坝】【全域旅游】【行摄阿坝】...各种专题,你感兴趣的一点全知

美丽阿坝

2、视频

应急报道、路况动态、吃喝玩乐....汇聚了各类视频类报道和发布,是全州视频类节目汇集地!

美丽阿坝

3、美丽号

全州各县(市)媒体号、州级部门政务号、个人号随心发布、适时更新。

美丽阿坝

4、朋友圈

招聘、租售、心情.....属于自己的开放朋友圈。生活缴费、公积金查询、挂号医疗.....服务到家!

美丽阿坝

5、读报

寄情阿坝山水,胸怀家国大事。点开“读报”,《人民日报》《四川日报》《阿坝日报》汇聚权威讯息,这里有你、有我,有我们的昨天、今天和明天。

美丽阿坝

6、直播

“云”游阿坝,”身“临其境。全方位传达走进阿坝、云享所见风景……见证美丽阿坝的点点滴滴。

美丽阿坝

7、理论知识天天学

理论学习入脑入心,振兴发展见行见效。“党的二十大精神  理论知识大家学”专题把学习资料送到您的身边。

8、畅享阿坝之美

特设文旅专题,重点推介阿坝州九大文旅品牌,发布旅游相关新闻,呈现阿坝美图美食美景。在这里,共享“熊猫家园·净土阿坝”的别样之美。

美丽阿坝

9、藏汉版本便捷切换

”美丽阿坝“APP设置了汉藏文版本,满足不同阅读需求,点击即可轻松切换。

美丽阿坝

融媒号、政务号稿件发布操作指南

第一步:登录界面

美丽阿坝

第二步:手机号:注册手机号 密码:自行设置密码输入正确后选择获取验证码即可登录

美丽阿坝

第三步:登录进入后请选择【融媒号后台管理系统】

美丽阿坝

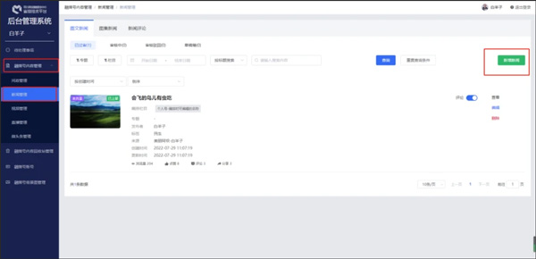
第四步:选择【政务号内容管理】——【新闻管理】——【新增新闻】

美丽阿坝

第五步:此处为【新闻标题】

美丽阿坝

第六步:此处为【新闻封面】

美丽阿坝

第七步:此处为【新闻内容排版】类似于word排版

美丽阿坝

第八步:新闻内容排版好了之后可进行【提交审核】

美丽阿坝

【特别注意事项】

文字大小统一选择16号,行间距选择2

复制微信公众号的文章,图片需单独上传,切勿直接复制

美丽阿坝

应用特色

1、高清媒体技术、离线也能自由观看,智能化推荐内容。

2、大数据生成热点专题,收集相关新闻报道、深度解读和背景资料。

3、一键分享到微博、邮件、短信等社交平台,结识更多的朋友。

应用亮点

1、招聘、租售、心情分享等朋友圈的公开。

2、可定义城市,比如领导信箱、医院挂号等推荐给自己。

3、文旅专题推荐,介绍阿坝州九大文旅品牌,还有旅游相关的资讯。

应用评论

提供了本地的新闻、时政要闻以及相关热点等资讯服务。根据算法追踪全网热点,精准推送最新的新闻趣事,用户个性化订阅和关键词提醒功能,确保用户第一时间掌握重要资讯动态。

更新日志

v5.3.0版本

1.音频、电台、直播内容增加重连机制;

2.修复了一些BUG;

3.优化了APP性能。

需要网络放心下载免谷歌商店

展开
应用信息
  • 当前版本 : v5.3.0
  • 游戏大小 : 45.09M
  • 应用语言 : 简体中文
  • 适用人群 : 年满十二周岁以上
  • 系统要求 : 需要支持安卓系统5.2以上
  • 开发商 : 阿坝州新闻传媒中心
  • 应用权限 : 查看权限
  • 隐私政策:查看隐私政策
  • 备案号 :蜀ICP备05005001号-4A
热门应用
同类推荐
  • 热点资讯软件
  • 资讯2024
  • 手机财经资讯app
资讯2024 449
资讯2024

2023年大家用的最多的资讯新闻类软件是什么?在网上有哪些好用的新闻类软件有哪些呢?喜欢关注新闻的伙伴赶紧来这里寻找适合自己的应用吧,海量新闻APP供你免费下载使用,分分钟让你成为一个尽知天下事的秀才。游戏宝小编整理了一些热门的新闻资讯软件给大家下载浏览!

手机财经资讯app 17
手机财经资讯app

这是一款专门的金融资讯软件,里面有非常全面的财经信息,每天都会及时更新最新的财经热点资讯,里面有专家发表的自我观点及分析,能够帮助用户及时了解行业内的发展状况。全方位的最新企业资讯聚合,便于对企业进行全面的了解和动态跟踪,基于大数据对每日最热的财经资讯进行汇总、整理和推荐。

相关攻略
最新问题
近期更新
应用合集
同类应用
  • 美丽阿坝截图
  • 美丽阿坝截图
  • 美丽阿坝截图
  • 美丽阿坝截图
baidu baidu