exagear模拟器中文版是一款可以在手机上体验3A大作的软件,用户通过模拟器可以玩你童年时的各种经典PC游戏,包括红色警报、星际争霸、三国志、装甲风暴等等,你所需要做的就是将下载并解压的PC游戏资源导入到exagear文件夹中,设置参数然后你就可以轻松地玩了,它为用户提供了在移动设备上重温经典PC游戏的机会。无论是怀旧的老玩家还是新入门的年轻人,都可以通过这款软件找到属于自己的乐趣,赶紧下载试试吧。
1、你必须拥有你将要运行的PC游戏的授权副本。第一步是将其安装到桌面PC上。
2、将游戏的安装文件夹从你的PC(通常在C:Program Files下)移动到你的移动设备SD卡上的" exear "文件夹。
3、如果你有一个版本需要在CD驱动器中保存游戏数据,那么,请将CD中的文件复制到你的Android设备中,将其他游戏文件传输到的文件夹中(在exear文件夹中)。
4、启动exear Strategies应用程序并运行exe。
1、下载所需文件(apk安装程序,obb模拟器数据包、破解所需的so文件或者破解过检验apk补丁)

2、安装apk文件,so后缀的的文件放到内置存储根目录(如下图)
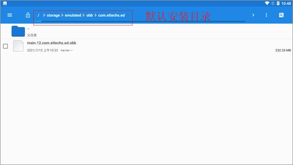
3、运行一次安装的apk程序后返回退出(用来生成模拟器所需文件夹)
4、obb文件放到模拟器数据包文件夹
ET版数据包路径:内置存储/Android/obb/com.eltechs.et/
ES版和CRV5版数据包路径:内置存储/Android/obb/com.eltechs.es/
ED版数据路径:内置存储/Android/obb/com.eltechs.ed/?
其他版本放到内置存储/Android/obb/对应模拟器包名的文件夹里(所有版本都一样)
5、游戏解压到模拟器游戏目录
ED版为Download, 其他版本为ExaGear文件夹(这两个其中之一)
6、安装好模拟器、放好模拟器数据包和游戏后再一次打开模拟器等他解压完数据包(解压完数据包后数据包就可以删掉了)

7、调一下模拟器设置后,打开环境运行游戏
8、然后就是启动环境,打开D盘,找到游戏/软件启动程序运行运行即可
9、快捷方式添加方法
10、接下来就可以开始使用模拟器玩游戏了!
当用户在手机上使用exagear软件的时候都会搭配一个inputbridge这个虚拟键盘来操作,目前操作使用的方法也很简单,只需要先把inputbridge的文件解压出来。
1、首先先把inputbridge解压到一个我们可以找到的文件夹里面。
2、然后我们打开软件,再把显示在其他应用上层的权限给打开。
3、然后我们再打开软件,点击“import“
4、找到你之前解压的inputbridge的数据文件,也就是图中的这个。
5、然后这里的语言选择中文。
6、再去软件里把这个的后台限制给打开。
7、这里注意不要关闭软件,然后我们再打开exagear,点击右上角的这个小齿轮,会出现一些选项。
8、再点击这个眼镜一样的图标就可以显示出虚拟键盘了。
1.可导入多个游戏数据包一键安装使用,并可通过手机轻松操作,让您在控制电脑数据后升级完整功能,快速安装并完成游戏;
2、各种工具的巧妙组合,让您体验到更加优质的游戏乐趣,内置工具在这里更加轻松,让您享受精彩的游戏过程,快速安装体验游戏;
3、在体验电脑游戏时,手机可以为您提供更多的内置功能,并通过其中的数据包提供有效的帮助。 当您安装并体验电脑游戏时,您可以感受到令人惊叹的游戏体验。
1、在手机上感受客户端游戏的魅力,在让客户端游戏流畅运行的同时尽量模拟乐趣。 手机端操作方式优化,更加简单,适配各种手机;
2、让游戏更好玩,解压后轻松安装体验,一键申请安装,尝试手机乐趣。 游戏类型多样,可以选择自己喜欢的游戏模式;
3、通过游戏选项给您带来丰富的游戏乐趣,包括丰富的游戏类型,让您体验更强大的游戏乐趣,通过探索游戏模式感受体验。
需要网络放心下载免谷歌商店
智能交友智能聊天机器人软件人工智能软件
你的最佳灵魂伴侣
智能交友智能聊天机器人软件
虚拟聊天在这里愉快的进行
智能交友智能聊天机器人软件人工智能软件
二次元免费模型等你选择
智能交友ai软件智能聊天机器人软件
虚拟ai聊天更加有趣
社交2024智能交友智能聊天机器人软件
ai角色聊天,沉浸式创作聊天
智能交友ai软件智能聊天机器人软件
强大的ai聊团开始了
智能交友智能聊天机器人软件人工智能软件
无限制聊天机制,畅所欲言的聊天
智能交友智能聊天机器人软件人工智能软件
人工智能的恋爱话语
智能交友ai软件智能聊天机器人软件人工智能软件
随意切换ai模型来聊天吧
游戏模拟器街机游戏模拟器手机游戏模拟器
手机上运行Xbox/Xbox360游戏的模拟器
游戏模拟器